车身域是指负责管理和控制汽车车身相关功能的一个功能域,在汽车域控系统中起着至关重要的作用。它涵盖了车门、车窗、车灯、雨刮器等各种与车身相关的功能模块。
与汽车电子电气架构升级相一致,车身域发展亦可以划分为三个阶段,功能集成愈加丰富:
第一阶段为分布式架构:对应BCM车身控制模块,包含灯光、雨刮、门窗等传统车身控制功能。
第二阶段为域集中架构:对应BDC/CEM域控制器,在BCM基础上集成网关、PEPS等。
第三阶段为SOA理念下的中央集中架构:VIU/ZCU区域控制器,在BDC/CEM基础上集成VCU、TMS以及智能配电等,并逐步采用48V供电。同时区域控制器是根据物理位置划分,整体功能由三或四个区域控制器组合实现。

在车身功能测试中,我们重点关注车身功能的安全性、舒适性、便利性、电气系统、网络通信等方面。确保发生事故时最大限度保证驾乘人员安全,提升驾乘体验,简化驾驶操作,保证电气设备正常运行以及车载网络的稳定性和安全性。这些功能的测试不仅关乎车辆本身的性能和质量,也直接影响到驾乘人员的安全和舒适,以及企业的品牌形象和社会责任。
北汇信息推出分布式、域控以及SOA架构的车身功能测试解决方案,支持在实验室环境下完成车身单部件、系统级功能自动化测试,可以极大地提升车身功能的可靠性和稳定性。

车身功能测试解决方案主要覆盖:
逻辑功能测试:对灯光控制、雨刮、车辆解闭锁、后视镜控制、车窗控制、门把手、胎压报警、PEPS等功能逻辑进行验证,满足SOA架构下基于服务的逻辑功能测试和实车场景测试
诊断功能测试: DTC、DID、I/O Control,如电源高低压故障、通讯线开路和短路、灯光&电机等负载输出引脚开路和短路等
性能参数测试: 数字输入信号的逻辑电平范围、数字输出信号的电压范围、休眠电流、刹车灯响应时间等
经验猜错测试: 灯的功能交叉测试、座椅记忆失败、开关误操作、启动过程中的座椅控制等

图片来自于中国汽车工业协会
北汇信息基于国内OEM测试经验所积累的Know-How,借助于Vector等厂商的相关工具,为客户提供完整和专业的分布式、域控以及SOA架构车身功能测试解决方案。
分布式、域控以及SOA架构车身功能测试解决方案
测试系统架构如下图所示,以VECTOR的CANoe、vTESTstudio软件,以电源模块、I/O仿真、总线仿真为主要硬件,配合北汇信息定制化开发的测试脚本组成整套测试系统。


测试系统包含的硬件测试设备及功能如下:
电源模块
用于控制测试系统的整体供电、电源回路仿真及电流采集。
CAN/CAN FD/CAN XL/LIN/FlexRay/ETH通信接口设备
用于CAN/CANFD/CAN XL/LIN/FlexRay/ETH总线报文仿真与采集
VT System & VIO System(低成本方案)
用于模拟信号和数字信号的仿真与采集
用于I/O引脚的硬线故障注入
用于PSI5、SENT等特殊传感器信号仿真与采集
测试系统包含的软件及功能如下:
测试执行/管理软件-CANoe
针对测试提供环境配置、元素创建、测试监控、用例管理等功能
用于测试脚本开发及调试
用于测试用例执行管理及测试数据记录监控
基于CANoe Panel开发人机交互界面
脚本编写软件-vTESTstudio
创建和编辑测试序列,定义测试用例的执行顺序
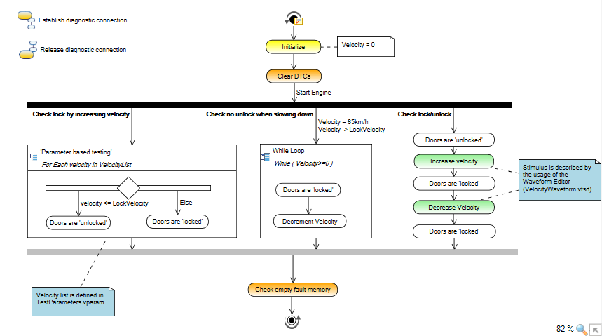
通过将预定义的测试模式进行参数化来生成测试用例
可使用 CAN、CANFD、CAN XL、LIN、FlexRay、ETH的数据库(DBC/LDF/FIBEX/ARXML)中的元素
可使用诊断数据库(CDD/ODX)中的元素
以图形方式来参数化测试模式,比如在数据库浏览窗口中进行鼠标拖拽
以测试规范的形式来输出测试列表,供测试工程师复核
测试系统解决的问题如下:
便于失效分析及原因定位
便于系统稳定性及“载荷”能力评估
测试系统开发基于以下前提:
测试准备:主要包括测试需求的分析及前期所需数据的准备,依据上述输入制定项目所应包含的内容、测试深度及适当的用例设计方法
系统设计:包括测试规范的设计和测试系统的软硬件设计
系统执行:搭建硬件环境及软件模块,编写测试用例并运行
测试分析:针对测试报告和数据进行测试结果统计和缺陷分析

测试系统能力如下:
提高测试覆盖度
可实现测试场景自由设计,提高测试用例覆盖度。
提高测试效率
测试系统集成化、自动化程度高,有效提高测试效率,减少人力成本投入。
缩短测试周期
在控制器开发的不同阶段,模拟控制器运行环境,测试工作前置,提前发现问题缺陷。
问题复现能力
可在实验室环境通过测试系统进行问题复现,并提供有效的验证环境。
节约成本
可复用多个平台化车型产品验证使用,节约委外测试费用。
测试能力建设
有助于测试经验积累和能力提升,建立车身域HIL测试流程体系,建立车身功能测试用例库和测试脚本库。
测试服务范围
测试服务范围包括测试规范开发、测试脚本开发及测试实施。
测试规范开发
单部件逻辑功能测试规范开发
依据车身控制器逻辑功能需求规范,开发测试规范。
单部件诊断功能测试规范开发
依据车身控制器诊断需求调查文件,开发测试规范。
系统级逻辑功能测试规范开发
依据车身系统逻辑功能需求规范,开发测试规范。
功能安全测试规范开发
依据车身功能安全需求规范TSR/FSR,开发测试规范。

测试脚本开发
测试环境搭建
建立测试仿真节点和仿真模型,保证仿真模型的灵活适配。
单部件逻辑功能测试脚本开发
依据车身控制器逻辑功能测试规范,开发测试脚本。
单部件诊断功能测试脚本开发
依据车身控制器诊断功能测试规范,开发测试脚本。
系统级逻辑功能测试脚本开发
依据车身系统逻辑功能测试规范,开发测试脚本。
功能安全测试脚本开发
依据车身系统逻辑功能测试规范,开发测试脚本。

测试实施
车身部件级、系统级和实车级驻场测试服务实施
车身委外测试服务实施
北汇信息在车身功能方面具备丰富的测试经验,累计超过50套车身功能测试系统,车身域积累场景测试用例超过3000+条,典型问题库超过1000+。
快速链接
详情咨询